Leveraging large soil spectral libraries for sensor/agnostic field condition predictions of several agronomically important soil properties
Abstract:
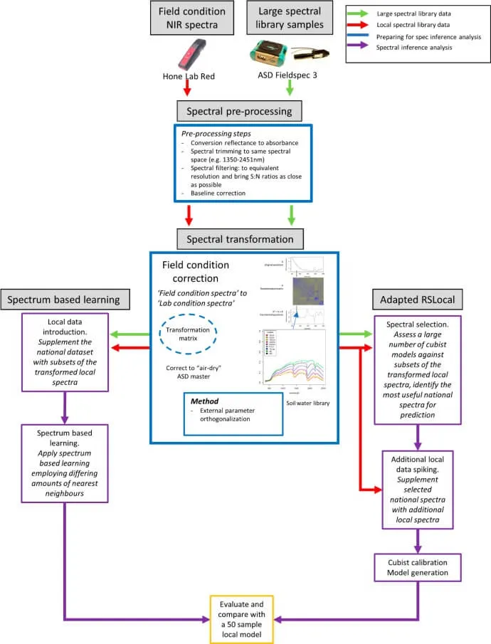
Global pressures to improve soil organic carbon sequestration and soil health in general amongst the world’s agricultural soils are creating a demand for improved practice to drive positive and sustainable changes in the natural capital of soils. Incentive programs aimed to promote this must be informed by accurate observations of the state of soils, both temporally and spatially. Soil spectral inference is a useful method for capturing the state of soils cost-effectively, but the price of standard laboratory grade visible and near-infrared (Vis-NIR) sensors can limit its application. Further, the acquisition of spectra by these laboratory grade sensors is performed primarily in air-dried and ground condition, adding a time lag to information retrieval. Recently, low-cost, portable miniaturised near-infrafred (NIR) spectrometers have become available and have shown to be a viable alternative for the measurement of several agronomically important soil properties, which are also vital to the maintenance of soil health, including soil organic carbon (SOC), and cation exchange capacity (CEC). However, the implementation of new spectrometers, to new locations requires the creation of new spectral libraries, an expensive and labour-intensive process requiring large amounts of soil analytical and spectral data gathering. Thus, existing, laboratory grade Vis-NIR spectral libraries present a high-quality and high-resolution resource to leverage. This work demonstrates how existing spectral library resources can be accessed with cheaper, portable miniaturised NIR spectrometers with appropriate spectral filtering, and appropriate transformation matrices. In addition, the work shows that by correcting for the influences of spectral differences between soils scanned in field condition, and those prepared for analysis in the laboratory, greater uptake of spectral inference as a tool to evaluate the state of soils can be enabled. This work also demonstrates how large existing laboratory grade spectral libraries such as the CSIRO national Australian Vis-NIR soil spectral library can be queried and using memory-based learning or similar methods, such as RS-Local, and the most appropriate samples may be identified to be used for the prediction of soil properties. This work builds off an existing framework for the use of soil spectral inference for monitoring the state of soil, the Australian 2021 Soil Organic Carbon Credits Methodology Determination. Methods are demonstrated for the prediction of nine agronomically important soil properties, SOC, pH in water, pH in CaCl2, electrical conductivity, CEC, and exchangeable Ca, K, Mg and Na. For SOC a model using only 20 local samples was produced in this work with a Lin’s concordance correlation coefficient (LCCC) of 0.72, surpassing both the minimum requirement under the carbon credits methodology determination (LCCC 0.6), and a 50 sample local only model (LCCC 0.61). This example demonstrates that a significant further potential cost saving in laboratory analysis across soil monitoring projects can be achieved through selectively leveraging a large spectral library resource.

Ready to Streamline analysis processes for your business ?
See NeoSpectra in action and learn how it can enhance your analysis workflows. Complete the form to request a demo and we’ll be glad to guide you through its unique features.